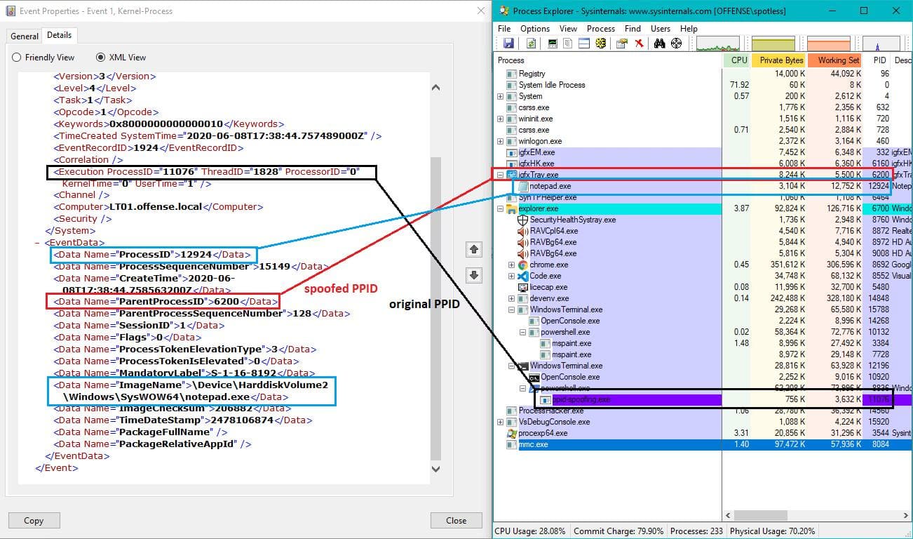
Welcome to my blog! 🚀 Here I share my projects, experiments, and ideas about web development, design, and everything I'm learning along the way. Whether you're here for inspiration, code snippets, or just to see what I'm building, I hope you find something useful. Feel free to explore, learn, and connect—your feedback is always welcome! 💬



















